找回密码
 注册
楼主: hawking2006

【新概念航行器首发】“南海伏波”无人矢量空气推进水翼地效翼水陆两栖高速运输平台

[复制链接]
 楼主| 发表于 2013-6-15 17:49:35 | 显示全部楼层

回复 38# 周华 的帖子

呵呵,威震天都是介个样子滴啊。。。
 楼主| 发表于 2013-6-15 17:51:11 | 显示全部楼层

回复 39# 周华 的帖子

您上的流体力学我没学好,不过还是知道流速是要能量的,为了保证推力,这种相对飞机低速的航行器还是螺旋桨靠谱。
不知道这样说有没有道理。
 楼主| 发表于 2013-6-15 17:55:28 | 显示全部楼层

回复 40# 周华 的帖子

嗯,确实,精益设计在军工领域体现的淋漓尽致。
不断改进软件和武备,同时,也说明”阿利伯克“的平台设计是多么成功,几十年改进潜力尚在。
反观濒海战斗舰,这一点恰恰是它要命的弱点,这也是它面临下马的原因之一。
 楼主| 发表于 2013-6-15 17:58:36 | 显示全部楼层

回复 42# 周华 的帖子

机体太宽了不行啊,一打副翼边上的人一边超重,一边失重,直逼欢乐谷云霄飞车的赶脚,要命的。

[ 本帖最后由 hawking2006 于 2013-6-15 11:20 编辑 ]
 楼主| 发表于 2013-6-15 18:25:47 | 显示全部楼层

回复 44# 至尊仙 的帖子

上面的部分是地效翼。。。
我再说一次。

[ 本帖最后由 hawking2006 于 2013-6-15 11:21 编辑 ]
发表于 2013-6-15 18:46:01 | 显示全部楼层


现在的隐形军舰外形上跟放在海里的金字塔差不多,冰山还有几何复杂性,金字塔就是几个斜面。
发表于 2013-6-15 18:48:22 | 显示全部楼层
原帖由 hawking2006 于 2013-6-15 17:51 发表
您上的流体力学我没学好,不过还是知道流速是要能量的,为了保证推力,这种相对飞机低速的航行器还是螺旋桨靠谱。
不知道这样说有没有道理。


我记得快艇也有用喷水推进器的。另外涡喷也未必不可用,要是结合水翼还是可以达到很高航速的。缺点就是噪声比较大。
发表于 2013-6-15 18:51:55 | 显示全部楼层
原帖由 hawking2006 于 2013-6-15 17:55 发表
嗯,确实,精益设计在军工领域体现的淋漓尽致。
不断改进软件和武备,同时,也说明”阿利伯克“的平台设计是多么成功,几十年改进潜力尚在。
反观濒海战斗舰,这一点恰恰是它要命的弱点,这也是它面临下马的原因之 ...


濒海舰真有那么差吗?
发表于 2013-6-15 18:55:32 | 显示全部楼层
原帖由 hawking2006 于 2013-6-15 17:58 发表
机体太宽了不行啊,一打副翼边上的人一边朝着,一边失重,直逼欢乐谷云霄飞车的赶脚,要命的。


客机不会做这么大坡度的机动的。我觉得这种客机的缺点还是在舒适性和逃生特性上。要是替代C17做战略运输机还是不错的。
 楼主| 发表于 2013-6-15 18:57:21 | 显示全部楼层

回复 53# 周华 的帖子

关注濒海战斗舰很久了,我看到的消息是一条比一条悲观,从造价高企,订单锐减到暂停造新舰,从轻合金腐蚀超标,自燃到配套武器系统下马,嗯,怎么说呢,输入的信息没有什么正面的。

濒海战斗舰也是用的喷水

[ 本帖最后由 hawking2006 于 2013-6-15 11:06 编辑 ]
180254npd3bw3fzcamkf33.jpg.thumb.jpg
发表于 2013-6-15 19:01:24 | 显示全部楼层
原帖由 周华 于 2013-6-15 10:11 发表


这个设计跟48C接近,说明我们还是很超前的。


你们当年没保密意识,被美国人山寨了,可惜。
你漏出一点,人家就可以搞个八九不离十。呵呵。
 楼主| 发表于 2013-6-15 19:04:20 | 显示全部楼层

回复 56# shirazbj 的帖子

这个调侃。。。我只能说我喜欢这样的被虐。

[ 本帖最后由 hawking2006 于 2013-6-15 11:07 编辑 ]
180253qfv4v6e0zz5wbqn9.jpg.thumb.jpg
 楼主| 发表于 2013-6-15 19:15:11 | 显示全部楼层
濒海舰的动力原先是给万吨级驱逐舰匹配的,现在这3000吨就为了48节的航速硬是上了大马力,纯属烧油不要钱的二代坑爹设计啊。

喷水推进在40节往上走确实效率高于螺旋桨,可惜还是不能离开水。。。
 楼主| 发表于 2013-6-15 19:21:52 | 显示全部楼层

回复 52# 周华 的帖子

哦,我去看看《中小航空发动机手册》。
发表于 2013-6-15 20:41:26 | 显示全部楼层

回复 37# hawking2006 的帖子

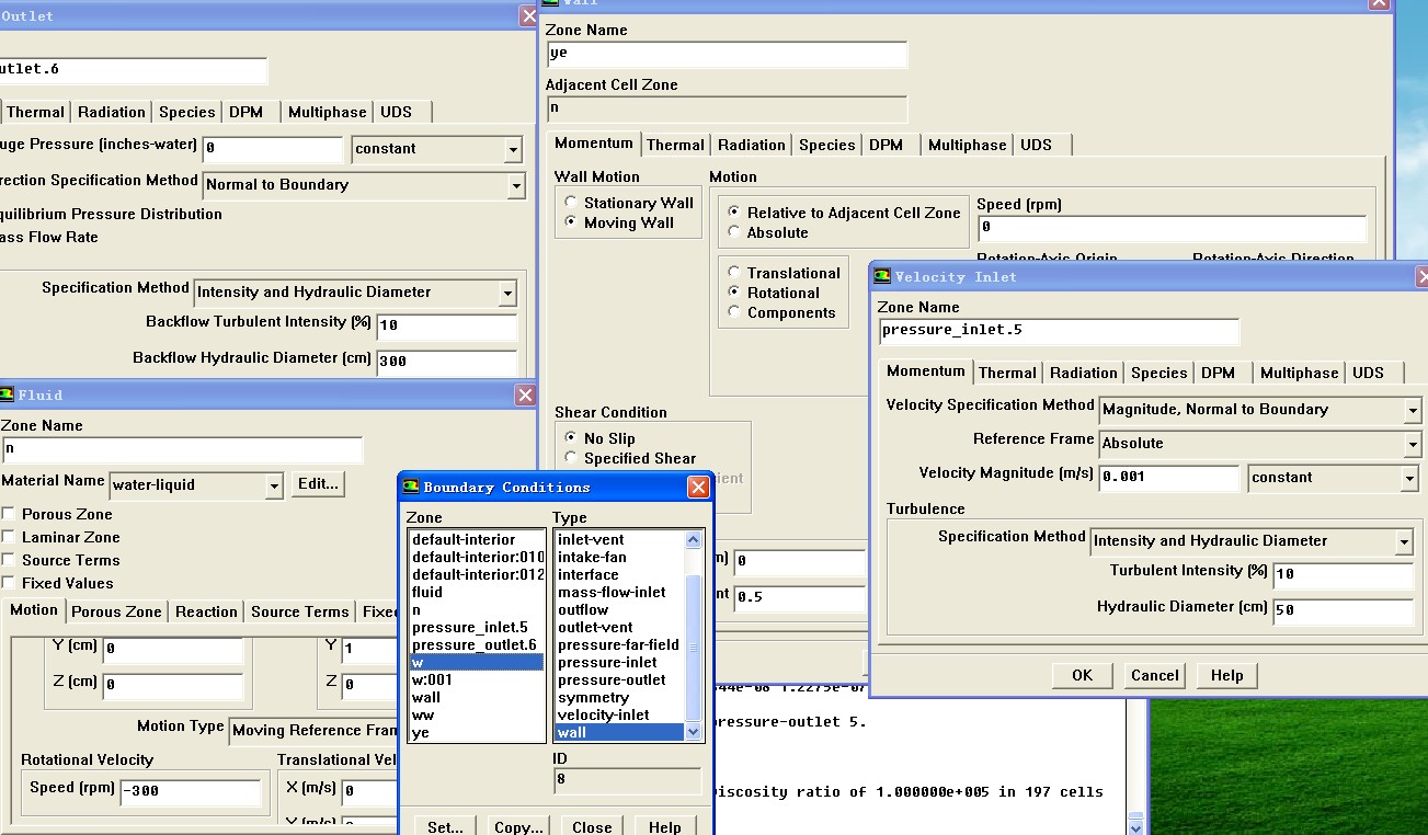
}兄弟,帮我看看这个,各种设定有没有问题,直径200cm,高度50cm,转速300,用的ko模型,各种参数都收敛,质量流也平衡,阻力和转矩能很好的吻合,但这个升力很吓人。升力监控的是模型的整个外表面,就是里面的W,但W自然生成了一个W:001,我把两个壁面一起监控的,要是只监控一个的,升力更吓人,包括其他所有的壁面一起,这两个面的组合是升力最小的,你能不能看下,那有问题?

这个模型没有管路,利用的是飞机机翼的原理,就是个升力器(也可以管它叫飞碟),我不知道转矩70000的单位是牛.米,还是换成了牛.厘米。就算是牛.米,换算下来功率差不多是350KW。
还有就是升力25000的单位又是怎么换算的,是不是直接就是牛?
自己发帖没人帮忙,只好借下你的光。

[ 本帖最后由 至尊仙 于 2013-6-16 10:28 编辑 ]
升阻力.jpg
升阻力2.jpg
升阻力3.jpg
升阻力4.jpg
升阻力5.jpg
升阻力6.jpg
您需要登录后才可以回帖 登录 | 注册

本版积分规则

快速回复 返回顶部 返回列表