找回密码
 注册
查看: 2588|回复: 0

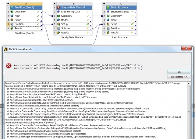
双击 solution 出现以下错误讯息? An error occurred in FLUENT when reading case

[复制链接]
发表于 2016-9-27 14:00:53 | 显示全部楼层 |阅读模式

马上注册,结交更多好友,享用更多功能,让你轻松玩转社区。

您需要 登录 才可以下载或查看,没有账号?注册

x
本帖最后由 SANYAN68 于 2016-9-27 14:09 编辑

双击 solution 出现以下错误讯息?
有大侠知道这要如何处理吗?

An error occurred in FLUENT when reading case D:\ANSYS20160925\20160925_files\dp0\FFF-2\Fluent\FFF-2.1-3.cas.gz
An error occurred in FLUENT when reading case D:\ANSYS20160925\20160925_files\dp0\FFF-2\Fluent\FFF-2.1-3.cas.gz

7.jpg


您需要登录后才可以回帖 登录 | 注册

本版积分规则

快速回复 返回顶部 返回列表