Home
个人中心
广告服务
使用帮助
关于我们
登录
注册
用户名
Email
自动登录
找回密码
密码
登录
注册
搜索
本版
用户
首页
Portal
前沿
动态
人物
会议
工具
论坛
BBS
家园
Space
好友
帖子
收藏
道具
勋章
任务
淘帖
导读
设置
退出
流体中文网
»
论坛
›
软件学习
›
Fluent论坛
›
fluent初始化提问
返回列表
查看:
2239
|
回复:
0
fluent初始化提问
[复制链接]
阿钦哦
阿钦哦
当前离线
积分
32
IP卡
狗仔卡
发表于 2021-8-13 17:41:54
|
显示全部楼层
|
阅读模式
马上注册,结交更多好友,享用更多功能,让你轻松玩转社区。
您需要
登录
才可以下载或查看,没有账号?
注册
x
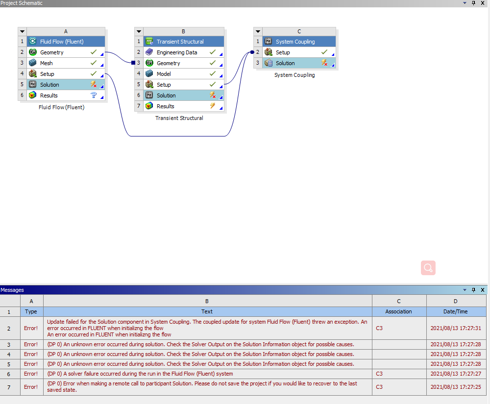
做了一个双向流固耦合的案例,波浪与结构物相互作用, 用了VOF模型,fluent在初始化后没问题,但是关掉fluent后启动耦合计算或者打开fluent下的solution,都会报错说fluent solution初始化流场失败。请问大佬们有没有遇到过这样的问题
回复
使用道具
举报
提升卡
置顶卡
沉默卡
喧嚣卡
变色卡
显身卡
返回列表
高级模式
B
Color
Image
Link
Quote
Code
Smilies
您需要登录后才可以回帖
登录
|
注册
本版积分规则
发表回复
回帖后跳转到最后一页
浏览过的版块
正本清源
冶金材料仿真论坛
快速回复
返回顶部
返回列表